ERP SIGER® - Sistemas de Gestão ERP BI RH Mobile - www.rech.com.br - Rech Informática Ltda, 2022
Ícones de www.flaticon.com
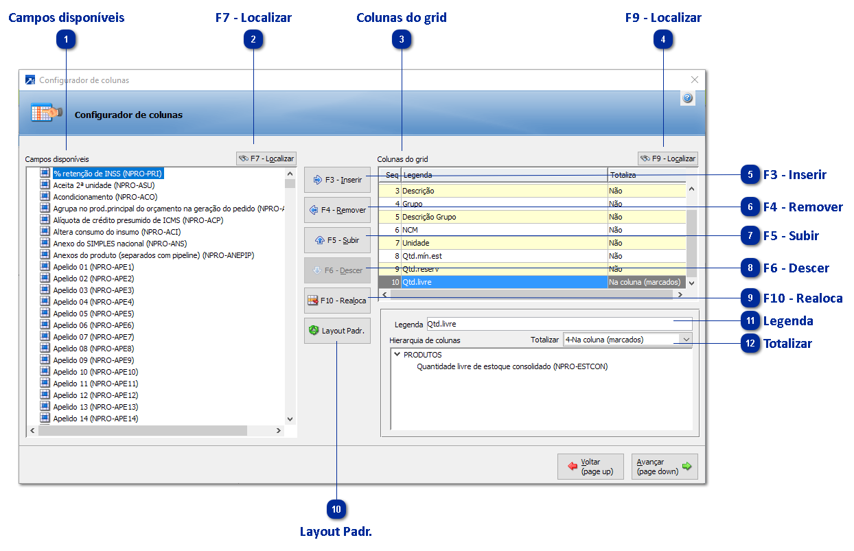
Configurador de Colunas
Nesta janela a empresa pode ajustar as colunas exibidas na manutenção consolidada conforme sua necessidade e usabilidade. Totalmente flexível, permite somar colunas de valores e ajustar nome das colunas.
Campos disponíveis
Campos disponíveis a serem exibidos nas colunas.
F7 - Localizar
Procurar conteúdo na lista de campos disponíveis (F7).
Colunas do grid
Colunas inseridas que serão listadas.
F9 - Localizar
Procurar conteúdo na lista de colunas do grid (F9).
F3 - Inserir
Inserir campo selecionado (F3).
F4 - Remover
Remover campo selecionado (F4).
F5 - Subir
Mover campo selecionado para cima (F5).
F6 - Descer
Mover campo selecionado para baixo (F6).
F10 - Realoca
Altera o campo selecionada para posição especifica (F10).
Layout Padr.
Carregar layout padrão RECH.
Legenda
Legenda do campo a ser exibido como título da coluna.
Totalizar
Se a coluna deve totalizar ou não - em casos de campos numéricos (quantidade, valores).