To properly display this page you need a browser with JavaScript support.
×
Menu
Procurar
Procurar
Procurar
Gestão de Contratos
Cadastros no SIGER®
Parâmetros de Empresa
Página anterior
Próxima página
Versão de impressão
ERP SIGER
®
- Sistemas de Gestão ERP BI RH Mobile
- www.rech.com.br - Rech Informática Ltda, 2022
Ícones de www.flaticon.com
To properly display this page you need a browser with JavaScript support.
Parâmetros de Empresa
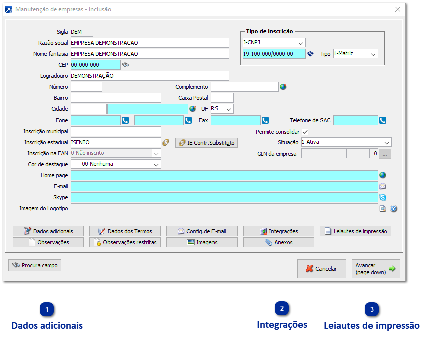
Dados adicionais
Clicar no botão para acessar as informações dos
dados adicionais.
+ Saiba mais
Integrações
Clicar no botão para acessar as informações das
integrações.
+ Saiba mais
Leiautes de impressão
Clicar no botão para acessar as informações dos
leiautes de impressão.
+ Saiba mais