ERP SIGER® - Sistemas de Gestão ERP BI RH Mobile - www.rech.com.br - Rech Informática Ltda, 2022
Ícones de www.flaticon.com
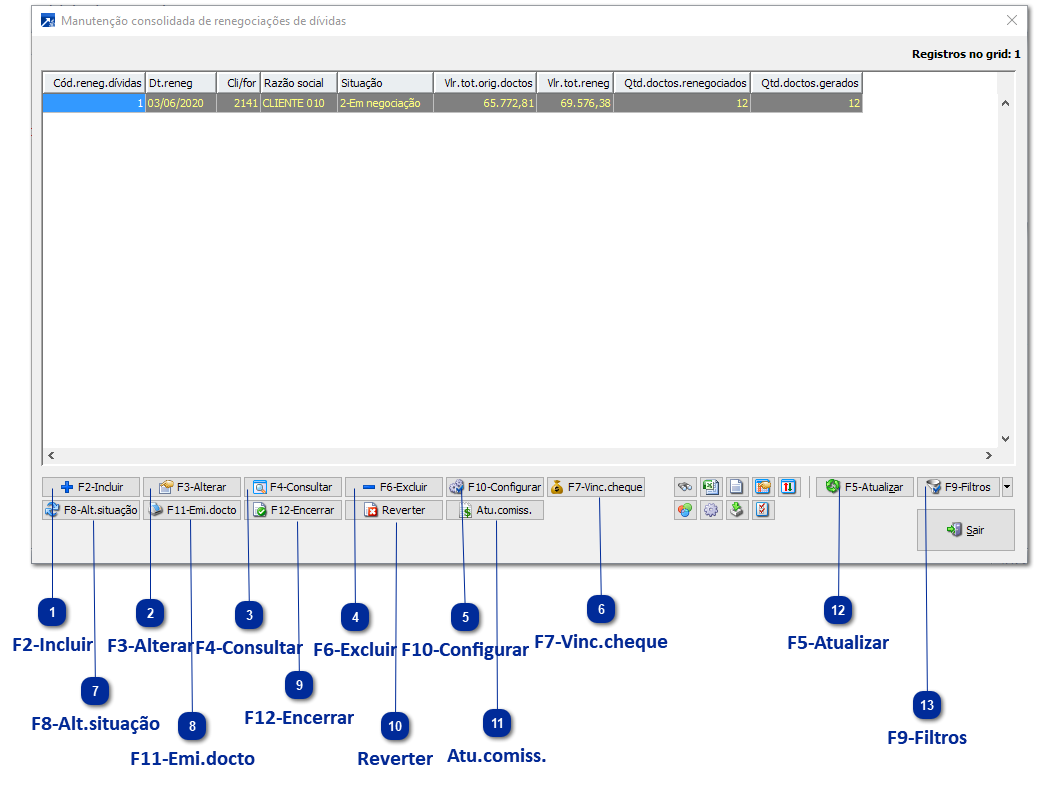
Manutenção Consolidada
A Manutenção consolidada de renegociações de dívidas, menu FIN 2.D-M, foi desenvolvida para permitir que o usuário possa acessar todas as rotinas sem trocar de janela. Além disso, permite que o usuário personalize conforme a sua necessidade, tornando a ferramenta flexível e prática para o usuário.
Veja mais sobre as ferramentas do Grid Dinâmico utilizado nas Manutenções consolidadas! + Saiba mais
F2-Incluir
Botão para inclusão da Renegociação de Dívidas.
F3-Alterar
Botão para alteração da Renegociação de Dívidas.
F4-Consultar
Botão para consulta da Renegociação de Dívidas.
F6-Excluir
Botão para exclusão da Renegociação de Dívidas.
F10-Configurar
Botão para configurar os dados padrões para inclusão da Renegociação de Dívidas. + Saiba mais
F7-Vinc.cheque
Botão para vinculação de Cheques na Renegociação.
F8-Alt.situação
Botão para alterar a situação da Renegociação.
F11-Emi.docto
Botão para emissão dos documentos relacionados com a Renegociação, podem ser emitidos documentos de Confissão de dívida por Boleto, por Cheque, Proposto de renegociação e Carta de anuência.
F12-Encerrar
Botão para encerrar/confirmar a Renegociação de Dívidas.
Reverter
Botão para reverter/cancelar a Renegociação de Dívidas.
Atu.comiss.
Botão para atualização dos dados de Comissão de Renegociações encerradas.
F5-Atualizar
Botão para atualizar os registros no grid da Manutenção Consolidada.
F9-Filtros
Acesso a Seleção padrão - Renegociação de dívidas, orientamos salvar seleção para carregar somente as Renegociações em aberto ou não encerradas, filtrando o campo "Situação da renegociação de dívidas".+ Saiba mais