×
Menu

Lançamentos Contábeis

 
Para fazer a inclusão dos lançamentos contábeis: CTB 2.1-I ou CTB 2.1-O. Para habilitar a janela de inclusão dos movimentos, após entrar em qualquer uma das rotinas CTB 2.1-I ou CTB 2.1-O, depois de informar o número do lote, ou ter criado o mesmo, deverá clicar no botão <Lançamento>, conforme imagem abaixo, para habilitar a janela de manutenção do lançamento.
 
 
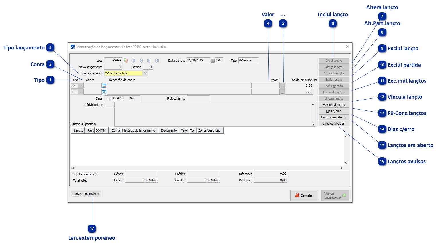
Janela de inclusão dos lançamentos.
 
 
Lançamentos Contábeis
1

Tipo

Tipo de lançamento (débito ou crédito) da partida.
 
2

Conta

Deverá ser infomado o código analítico da conta contábil a ser usada no lançamento.
 
3

Tipo lançamento

Neste campo poderá escolher o tipo de lançamento, que podem ser:
* D - débito
* C - crédito
* V - contrapartida
* M - multiplas partidas
 
4

Valor

Valor do lançamento contábil.
 
5

...

Ao clicar nos ... habilitará uma outra janela, que possibilitará incluir as informações do LALUR e do CC (centro de custo).
 
6

Inclui lançto

Ao clicar neste botão habilitará a janela de inclusão do movimento.
 
7

Altera lançto

Ao clicar neste botão permitirá alterar o lançamento indicado.
 
8

Alt.Part.lançto

Ao clicar neste botão permitirá alterar a partida do lançamento.
 
9

Exclui lançto

Ao clicar neste botão excluirá o lançamento.
 
10

Exclui partida

Ao clicar neste botão excluirá a partida do movimento.
 
11

Exc.múl.lançtos

Ao clicar neste botão permitirá excluir multiplos lançamentos.
 
12

Vincula lançto

Ao clicar neste botão poderá incluir o vínculo entre os lançamentos avulsos, indicando os movimentos a débito e a crédito de cada lançamento.
 
13

F9-Cons.lançtos

Ao clicar neste botão conseguirá consultar os lançamentos.
 
14

Dias c/erro

Ao clicar neste botão o sistema indicará os dias com erro no lote.
 
15

Lançtos em aberto

Ao clicar neste botão sistema irá indicar os lançamentos que estão em aberto.
 
16

Lançtos avulsos

Ao clicar neste botão será exibido os lançamentos incluídos de forma avulsa. Sem vínculo de débito e crédito.
 
17

Lan.extemporâneo

Ao clicar neste botão poderá indicar se o lançamento é extemporâneo. Se for poderá indicar de qual período ele se trata.