×
Menu

Funcionamento

 
Funcionamento
 
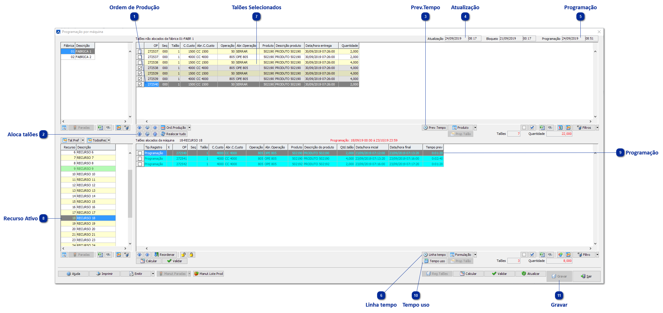
No exemplo acima, usuário está realizando a programação das máquinas da fábrica "01-FÁBRICA 1" do dia seguinte, ou seja, a data/hora atual é 23/09/2019 (item 4), porém usuário utilizou a funcionalidade <Linha tempo> (item 6) e alterou a data/hora de sua programação para o dia 24/09/2019 às 08:51 (item 5) e o mesmo está realizando a programação de todas as operações da ordem de produção 272540/000 (item 1). Será utilizado o botão <Aloca todos os talões não alocados nas máquinas> (item 2), no qual irá buscar para cada operação a melhor máquina disponível, ou seja, a máquina cujo tempo de utilização irá se encerrar antes das demais máquinas cadastradas para a operação. A funcionalidade <Prev.Tempo> (item 3), permite ao usuário visualizar as máquinas que determinado talão pode ser alocado e os tempos de utilização conforme a programação do recurso ativo naquele momento:
 
1

Ordem de Produção

1. Ordem de Produção
Ordem de produção que foi alocada.
 
2

Aloca talões

2. Aloca talões
Botão para alocar talões.
 
3

Prev.Tempo

3. Prev.Tempo
Previsão de tempo da operação do talão não alocado.
 
4

Atualização

4. Atualização
Data e hora de atualização.
 
5

Programação

5. Programação
Data e hora da programação.
 
6

Linha tempo

6. Linha tempo
Alterar data de programação da janela.
 
7

Talões Selecionados

7. Talões Selecionados
Talões marcados para alocar.
 
 
 
Com as informações da janela de previsão de tempo da operação do talão de produção não alocado, podemos concluir que para a operação selecionada (item 7) a máquina que será definida para a operação será a de código 9.
 
Após realizar a alocação dos talões que estavam selecionados no grid de talões não alocados, haverá o registro de programação (item 10) no recurso ativo (item 8) conforme já havíamos previsto (item 3). Para o exemplo citado o tempo previsto de utilização do recurso ativo (máquina) ficou em 01:20:00 segundos, para este existe a funcionalidade do botão <Tempo uso> (item 10), que permite ao usuário visualizar a composição do tempo de utilização:
 
8

Recurso Ativo

8. Recurso Ativo
Recurso Ativo.
 
9

Programação

9. Programação
Registro da programação do talão para o recurso.
 
10

Tempo uso

10. Tempo uso
 
 
Após gravar a programação da OP 272540/000 nas máquinas (item 11), podemos utilizar a opção GIN 3.6-C (Máquinas Prog./Utilizadas) para visualizar a programação de produção das operações nas máquinas. + Saiba mais
 
11

Gravar

11. Gravar
Confirma os talões alocados nos recursos ativos.