×
Menu

Depósito

 
Após receber o cheque, pode ser feito o repasse do mesmo, ou o seu depósito. Para o controle de depósitos e compensações são utilizadas as fichas financeiras, no menu FIN 2.B-D.
O SIGER® está preparado para geração de remessas e processamento do retorno de remessas de depósitos de cheques.
 
Para controlar a situação por cheque, documento financeiro com espécie 12-cheque, utilizamos o menu FIN 2.2-S. + Saiba mais
 
Depósito
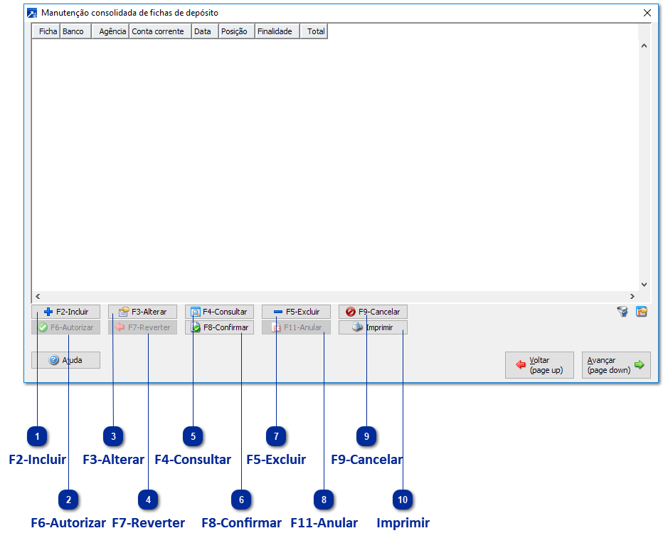
1

F2-Incluir

1. F2-Incluir
F2-Incluir ficha de depósito.
Onde são indicados os cheques que serão depositados no malote.
 
 
2

F6-Autorizar

2. F6-Autorizar
F6-Autorizar ficha de depósito.
Autorização do depósito da ficha - necessita configuração na empresa, e autorização na manutenção de usuários.
 
3

F3-Alterar

3. F3-Alterar
F3-Alterar ficha de depósito.
Possível alterar apenas fichas que ainda não foram autorizadas, confirmadas ou depositadas.
 
4

F7-Reverter

4. F7-Reverter
F7-Reverter autorização da ficha de depósito.
Volta a situação da ficha para Preparada.
 
5

F4-Consultar

5. F4-Consultar
F4-Consultar ficha de depósito.
Consulta ficha e os documentos vinculados.
 
6

F8-Confirmar

6. F8-Confirmar
F8-Confirmar ficha de depósito.
Altera a situação da ficha de Preparada ou Autorizada para Confirmado.
 
7

F5-Excluir

7. F5-Excluir
F5-Excluir ficha de depósito.
 
8

F11-Anular

8. F11-Anular
F11-Anular ficha de depósito.
Para fichas cujos depósitos não foram realizados.
 
9

F9-Cancelar

9. F9-Cancelar
F9-Cancelar ficha de depósito.
 
10

Imprimir

10. Imprimir
Imprimir ficha de depósito.