ERP SIGER® - Sistemas de Gestão ERP BI RH Mobile - www.rech.com.br - Rech Informática Ltda, 2022
Ícones de www.flaticon.com
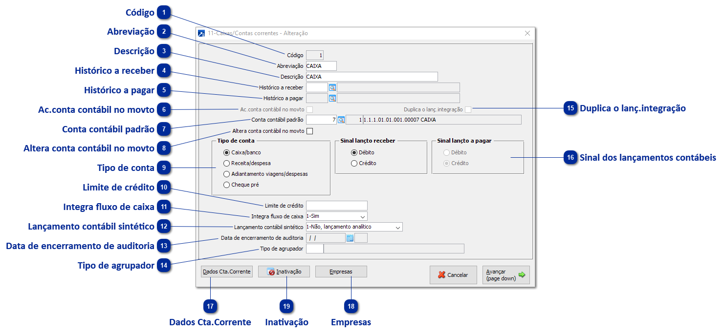
11 - Caixa/Conta Corrente
O cadastro dos caixas/contas correntes é feito através da tabela genérica 11, no meu FIN 1.3.
O caixa/conta corrente representa a conta bancária, o cofre, o caixa que a empresa utiliza para movimentar dinheiro, e será utilizado como base para listagem do fluxo de caixa, pois utilizará estes valores para montagem de saldo.
ATENÇÃO: Alguns campos são exibidos apenas quando a empresa faz integração com a contabilidade.
Código
É a identificação do caixa/conta corrente no SIGER®.
Na criação de novos caixas, pode ser usada a função F4 para sugerir codificação livre.
Abreviação
Identificação texto curta do cadastro.
Descrição
Identificação texto longa. Lembrando que este dado será usado na listagem dos relatórios.
Histórico a receber
Histórico financeiro que será sugerido em movimentos à receber.
Quando informado, a integração com a contabilidade é feita baseada nas contas do histórico.
Histórico a pagar
Histórico financeiro que será sugerido em movimentos à pagar.
Quando informado, a integração com a contabilidade é feita baseada nas contas do histórico.
Ac.conta contábil no movto
Quando marcado, faz aceitação da conta conta contábil no movimento.
Habilita quando os históricos estão informados.
Conta contábil padrão
Conta contábil padrão para movimentos de caixa.
Altera conta contábil no movto
Quando marcado, permite que a conta contábil padrão seja alterada no movimento.
Habilita quando a conta contábil está informada.
Tipo de conta
Indica qual o tipo de conta o cadastro é referente. Essa informação é importante para os relatórios de mapa de fluxo (FIN 4.8)
Receita/Despesa - caixa de integração, outras despesas que precisam ser contabilizadas, contrapartidas
Adiantamento viagens/despesas - normalmente caixas que representam um valor que está com um terceiro e será compensado posteriormente
Cheque pré - para controle de cheques de terceiros
Limite de crédito
Limite de crédito para o caixa/conta corrente, em reais.
Integra fluxo de caixa
Indica se os saldos do caixa fazem parte do fluxo de caixa ou não.
Lançamento contábil sintético
Informa como os movimentos devem ser integrados na contabilidade. Quando analítico, fará um lançamento por movimento. O formato sintético irá unir os lançamentos por data/cadastro.
Data de encerramento de auditoria
No menu FIN 3.4-X é possível indicar o período em que os movimentos vinculados ao caixa/conta corrente foram auditados. Esta data é carregada para este campo.
Tipo de agrupador
Utilizado principalmente no FIN 4.9-S, onde os caixas/contas correntes precisam ser agrupados e totalizados de forma específica para análise da empresa. Também está disponível no gerador de relatórios, possibilitando relatórios personalizados.
Duplica o lanç.integração
Se deve ou não duplicar o lançamento na integração com a contabilidade - contas do histórico e conta padrão.
Habilita quando os históricos estão informados.
Sinal dos lançamentos contábeis
Utilizado para integração com a contabilidade, irá sugerir o sinal da movimentação - depende do tipo de caixa.
Dados Cta.Corrente
Botão com os dados bancários da conta que serão utilizados na rotina de importação de extrato bancário e para emissão de cheques.
Empresas
Empresas que podem movimentar este caixa.
Se zerado, todas poderão utilizar.
Inativação
Configuração de inativação/bloqueio do caixa/conta corrente. + Saiba mais