×
Menu

03 - Grupos de Produtos

 
03 - Grupos de Produtos
1

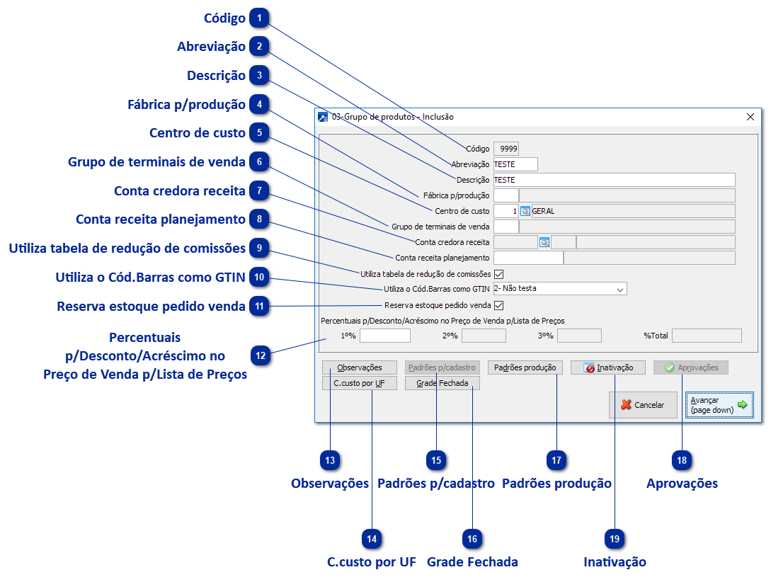
Código

1. Código
É a identificação do grupo de produtos no SIGER®.
Na criação de novos grupos, pode ser usada a função F4 para sugerir codificação livre.
 
2

Abreviação

2. Abreviação
Identificação texto curta do cadastro de grupo de produtos.
 
3

Descrição

3. Descrição
Identificação texto longa. Lembrando que este dado será usado na listagem dos relatórios.
 
4

Fábrica p/produção

4. Fábrica p/produção
Cadastro da fábrica onde os itens deste grupo serão produzidos.
 
5

Centro de custo

5. Centro de custo
Centro de custo para contabilização das operações com itens deste grupo de produtos.
 
6

Grupo de terminais de venda

6. Grupo de terminais de venda
Grupo de terminais de venda ao qual este grupo de produtos pertence.
 
7

Conta credora receita

7. Conta credora receita
Habilita quando a empresa do Faturamento está configurada para integrar pelo grupo de produtos.
 
8

Conta receita planejamento

8. Conta receita planejamento
Conta do planejamento que será utilizada nas operações de venda com produtos deste grupo - conta deve ser de receita, ou retificadora de despesa.
 
9

Utiliza tabela de redução de comissões

9. Utiliza tabela de redução de comissões
Nas configurações e comissões é possível configurar um redução na comissão conforme o percentual de desconto concedido. Ao marcar este flag, é indicado que itens pertencentes ao grupo terão a redução de comissão configurada caso seja concedido algum desconto.
 
10

Utiliza o Cód.Barras como GTIN

10. Utiliza o Cód.Barras como GTIN
Configuração para utilização no Número Global de Item Comercial.
 
1-Testa código GTIN (Alerta): irá avisar que o produto está sem código GTIN.
2-Não testa: Não avisa nem bloqueia cadastro de produtos sem o código.
3-Obriga código GTIN (Bloqueia): Irá obrigar o código GTIN no cadastro de produtos.
 
11

Reserva estoque pedido venda

11. Reserva estoque pedido venda
Indica se permite gerar reservas para os itens de pedidos pertencentes à este grupo.
 
12

Percentuais

 p/Desconto/Acréscimo no

Preço de Venda p/Lista de Preços

12. Percentuais
 p/Desconto/Acréscimo no 
Preço de Venda p/Lista de Preços
Para descontos, informar valor negativo.
Serão aplicados os percentuais baseado no valor da lista de preços.
 
13

Observações

13. Observações
Texto adicional que pode ser vinculado ao grupo de produtos.
 
14

C.custo por UF

14. C.custo por UF
Vinculação de centro de custos por UF - irá ignorar a configuração da tela inicial se estiver informado o centro de custo para a UF da operação.
 
15

Padrões p/cadastro

15. Padrões p/cadastro
Habilita conforme configuração de padrões para cadastro no 1.1-P <Cadastro de produtos>, <Aceitação para cadastro>, campo <Padrões para cadastro de produtos> .
 
16

Grade Fechada

16. Grade Fechada
Grades vinculadas ao grupo.
 
 
17

Padrões produção

17. Padrões produção
Para empresas que possuem o Gestão Industrial. + Saiba mais
 
18

Aprovações

18. Aprovações
Habilita apenas quando possui o adicional de compras avançado e a empresa do compras estiver parametrizado para respeitar critérios do grupo/subgrupo.
 
19

Inativação

19. Inativação
Configuração de inativação/bloqueio do grupo de produtos.