×
Menu

Serviços

 
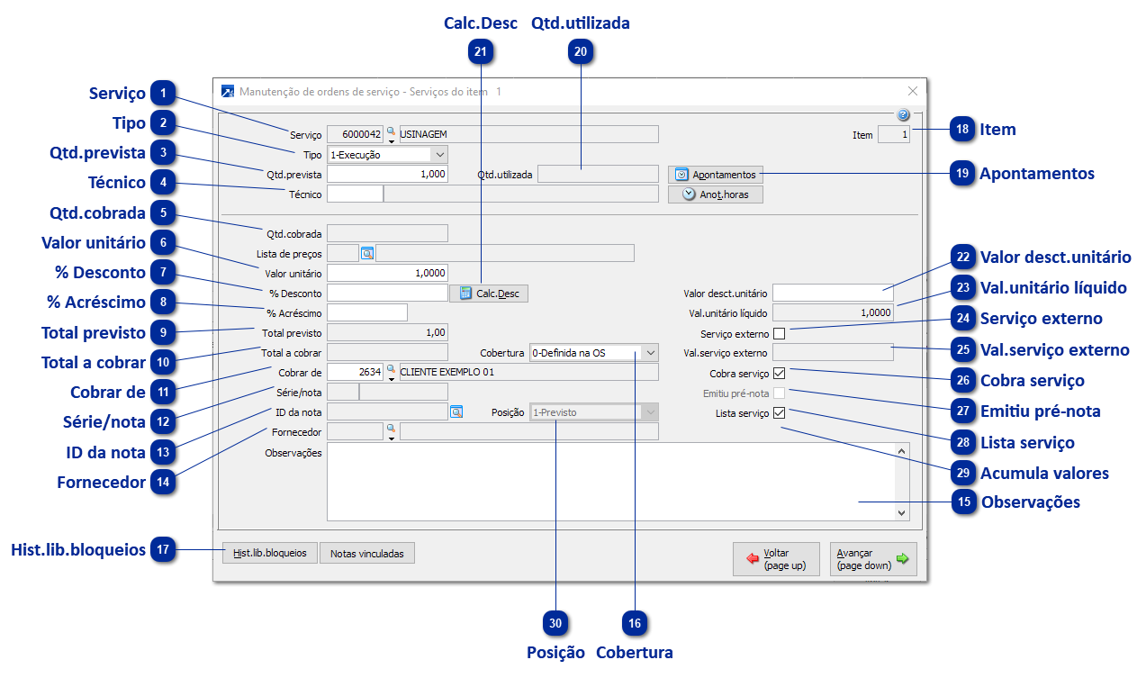
Dados do serviço do item da Ordem de Serviço.
 
Serviços
1

Serviço

1. Serviço
Código do cadastro de produtos do SIGER®, deve ser produto cadastrado como tipo "Serviço". Se informar zeros, inicializa os campos e desabilita-os, eliminando o serviço da lista. Após a inclusão da OS, o serviço não poderá ser mais eliminado mesmo que não seja utilizado, porque a quantidade prevista deve ficar registrada como histórico da OS.
 
2

Tipo

2. Tipo
Indica como a cobrança do serviço deve ser feita. As opções podem ser:
1-Execução
2-Tempo
 
3

Qtd.prevista

3. Qtd.prevista
Quantidade prevista necessária para realização do serviço do item da OS. Este campo é obrigatório.
 
4

Técnico

4. Técnico
Código da tabela de operadores. Se informar zeros, inicializa os campos e desabilita-os, eliminando o deslocamento da lista.
 
5

Qtd.cobrada

5. Qtd.cobrada
Este campo nunca é habilitado, é apenas exibida a quantidade a ser cobrada do cliente no fechamento da OS.
 
6

Valor unitário

6. Valor unitário
Valor unitário do serviço a ser cobrado do cliente. Quando informado lista de preços, carrega o valor da lista para este campo.
 
7

% Desconto

7. % Desconto
Percentual de desconto a ser concedido ao valor unitário do serviço. Poderá ser informado mais de um percentual de desconto, basta clicar/pressionar o botão <Calc.Desc.> Este campo somente pode ser habilitado/exibido se configurado para pedir percentual de desconto (permite configurar quando não utiliza desconto no fechamento da OS).
 
8

% Acréscimo

8. % Acréscimo
Percentual de acréscimo a ser somado ao valor unitário do serviço. Este campo somente é habilitado/exibido se configurado para pedir percentual de acréscimo.
 
9

Total previsto

9. Total previsto
Valor unitário líquido do serviço multiplicado pela quantidade prevista.
 
10

Total a cobrar

10. Total a cobrar
Valor unitário líquido do serviço multiplicado pela quantidade a cobrar/cobrada do cliente.
 
11

Cobrar de

11. Cobrar de
Código do cliente a ser cobrado o serviço. Este campo somente é habilitado se configurado para cobrar OS de outro cliente. Campo obrigatório, o padrão deste campo é código do cliente da OS.
 
12

Série/nota

12. Série/nota
Número da série e nota fiscal emitida para cobrança da OS.
 
13

ID da nota

13. ID da nota
ID da nota fiscal emitida para cobrança da OS.
 
14

Fornecedor

14. Fornecedor
Fornecedor da nota vinculada à esta OS.
 
15

Observações

15. Observações
Observações pertinentes ao serviço da OS.
 
16

Cobertura

16. Cobertura
É possível definir uma cobertura específica para cada serviço. Caso não informada, assume a cobertura do item da OS.
 
17

Hist.lib.bloqueios

17. Hist.lib.bloqueios
Cada bloqueio que é liberado no item da OS, geralmente por um usuário supervisor, gera um registro com os dados da liberação.
Nesta janela é possível consultar em ordem cronológica todos os registros de liberação de bloqueios do item da OS.
 
18

Item

18. Item
Número do serviço para o item.
 
19

Apontamentos

19. Apontamentos
Apontamento de horas para o serviço.
 
20

Qtd.utilizada

20. Qtd.utilizada
Este campo nunca é habilitado, é apenas exibida a quantidade do serviço utilizada.
 
21

Calc.Desc

21. Calc.Desc
Cálculo do desconto.
 
22

Valor desct.unitário

22. Valor desct.unitário
Valor de desconto a ser concedido ao valor unitário do serviço. Este campo somente é habilitado/exibido se configurado para pedir desconto em valor.
 
23

Val.unitário líquido

23. Val.unitário líquido
Valor unitário do serviço a ser cobrado do cliente. Quando informado lista de preços, carrega o valor da lista para este campo.
 
24

Serviço externo

24. Serviço externo
Indica que o serviço não será realizado dentro da empresa, mas sim terceirizado.
 
25

Val.serviço externo

25. Val.serviço externo
Quando indicado que é um serviço externo, o valor do mesmo.
 
26

Cobra serviço

26. Cobra serviço
Indica se o serviço deve ser cobrado do cliente indicado no campo "Cobrar de", no fechamento da OS.
 
27

Emitiu pré-nota

27. Emitiu pré-nota
Emitiu pré-nota/romaneio da OS para posterior cobrança do cliente.
 
28

Lista serviço

28. Lista serviço
Quando marcado, o serviço é listado na emissão da OS.
 
29

Acumula valores

29. Acumula valores
Quando configurado nos parâmetros de Aceitação para Cadastro, este campo pode ser marcado para que seus valores sejam acumulados e agregados em outro serviço da OS no momento da emissão da NF. Com este recurso, os serviços podem ficar discriminados na OS mas na NF, que é entregue ao cliente, ficarão acumulados e aparecerão como apenas 1 serviço.
 
30

Posição

30. Posição
Posição do serviço na OS.