×
Menu

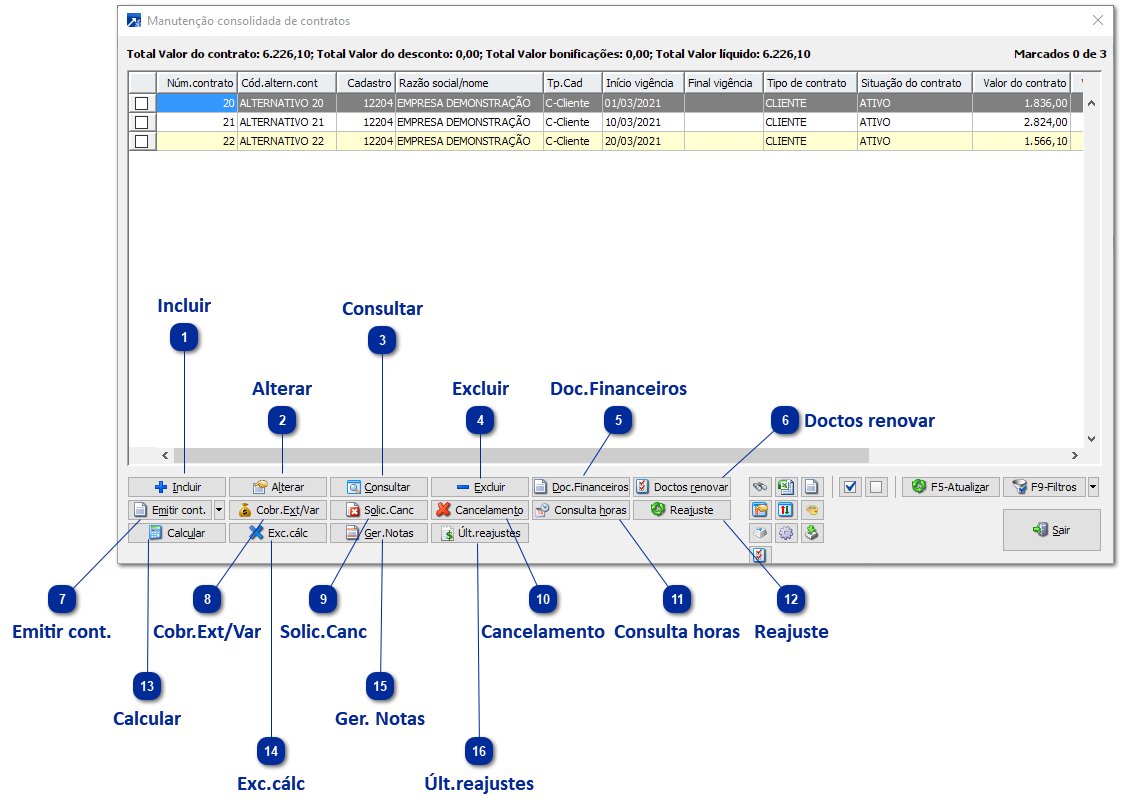
Manutenção Consolidada de Contratos

 
Manutenção Consolidada de Contratos
1

Incluir

Inclui contrato. + Saiba mais
 
2

Alterar

Altera contrato. + Saiba mais
 
3

Consultar

Consulta contrato. + Saiba mais
 
4

Excluir

Excluir contrato. + Saiba mais
 
5

Doc.Financeiros

Manutenção de documentos do financeiro. Nessa opção é exibido um grid com os documentos financeiros gerados pelo contrato conforme a seleção feita.
 
6

Doctos renovar

Emite relatório dos documentos dos contratos que possuem prazo de validade e que necessitam de renovação.
 
7

Emitir cont.

Emitir contratos em DOCX ou RFP. Os contratos emitidos são configurados a partir do  layout de impressão previsto para os contratos nos parâmetros de empresa ou tipo de contrato.
Na seta ao lado permite selecionar os modelos pré-definidos para o contrato. O tipo de emissão, se em DOCX ou PDF será definido pela configuração do usuário. + Saiba mais
 
8

Cobr.Ext/Var

Manutenção consolidada de cobranças extras/variáveis. Nessa opção é exibido um grid com as cobranças extras conforme a seleção feita.
 
9

Solic.Canc

Imprimir solicitação de cancelamento em DOCX ou RFP. A solicitação de cancelamento emitida é configurada a partir do leiaute de impressão previsto para as solicitações de cancelamento nos parâmetros de empresa. + Saiba mais
 
10

Cancelamento

Realizar cancelamento do contrato. + Saiba mais
 
11

Consulta horas

Consultar horas utilizadas do contrato. Nessa opção é exibido um grid onde é possível verificar as horas que foram utilizadas no contrato quando os contratos possuem itens que são controlados por horas.
 
12

Reajuste

Reajustar contratos. Nessa opção é possível realizar o reajuste dos contratos sem precisar acessar a rotina pelo GCO 3.1-R.
 
13

Calcular

Realiza o cálculo dos contratos selecionados no grid. + Saiba mais
 
14

Exc.cálc

Realiza a exclusão do cálculo dos contratos de determinado período. + Saiba mais
 
15

Ger. Notas

Realiza a consulta das notas geradas a partir dos contratos em determinado período.
 
16

Últ.reajustes

Realiza a consulta dos últimos reajustes dos contratos filtrados.