×
Menu

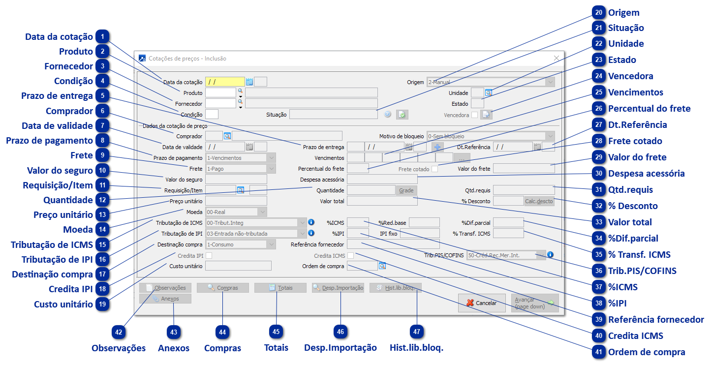
Manutenção da Cotação de Compras

 
A partir do menu 2.3-R botão <Incluir> ou menu 2.3-I do módulo de Compras é possível incluri Cotações de Compra para produtos.
 
Manutenção da Cotação de Compras
1

Data da cotação

1. Data da cotação
Corresponde a data em que o fornecedor emitiu sua proposta para venda do produto.
 
2

Produto

2. Produto
Informe o código do produto para o qual está sendo incluída a cotação. Tecle F7 para visualizar as requisições que estão aguardando cotação.
ATENÇÃO: Conforme a configuração realizada no cadastro do usuário, o mesmo pode não estar autorizado a cotar o produto informado (Produto, Grupo do produto ou Subgrupo podem estar bloqueados para ele cotar). Neste caso, será exibida mensagem informando qual a permissão que está negada. Para continuar, outro comprador (devidamente autorizado) deverá realizar a inclusão ou o cadastro do usuário/comprador atual deverá ser ajustado, liberando o produto para o mesmo. Mais detalhes sobre este conceito, veja o tópico Cotações e Alçadas. Mais detalhes sobre a configuração, veja o item 3 do tópico Configuração das Cotações.
 
3

Fornecedor

3. Fornecedor
Deve ser informado o código do fornecedor que emitiu a proposta para venda do produto.
 
4

Condição

4. Condição
Cada fornecedor pode emitir "n" propostas de venda do mesmo produto, na mesma data, em condições diferenciadas (prazo, quantidade, desconto, etc.). Informe a sequência da condição, a partir de 1.
 
5

Prazo de entrega

5. Prazo de entrega
Se conhecido, informe o prazo de entrega acordado com o fornecedor.
 
6

Comprador

6. Comprador
Este campo é preenchido automaticamente pelo SIGER®, com base no código do comprador informado no cadastro do usuário que está incluindo a requisição. A sua alteração somente será possível se no cadastro do usuário estiver configurado para "Permitir informar outro".
 
7

Data de validade

7. Data de validade
Se conhecida, informe a data de validade da proposta do fornecedor.
 
8

Prazo de pagamento

8. Prazo de pagamento
Você deve optar entre:
1-Vencimentos: Permite que sejam informados os prazos de vencimento de cada desdobramento da compra.
2-A Vista: Indica que a compra será cobrada a vista.
3-Apresentação: Indica que a compra será cobrada mediante apresentação do título de crédito.
4-A combinar: Ainda não está definido.
 
9

Frete

9. Frete
Você deve optar entre os itens abaixo. Caso o fornecedor seja do Exterior, o SIGER® selecionará automaticamente a opção 3, pois as informações de frete serão prestadas em outra janela (INCOTERM):
1-Pago: Indica que o valor do frete será pago pelo fornecedor do produto.
2-A Pagar (%): Indica que o valor do frete será pago pelo comprador do produto, em forma de percentual calculado sobre o valor total do item comprado.
3-A Pagar (Valor): Indica que o valor do frete será pago pelo comprador do produto, sendo o valor do mesmo pré-estabelecido.
 
10

Valor do seguro

10. Valor do seguro
Valor do seguro cobrado na compra com esta cotação.
 
11

Requisição/Item

11. Requisição/Item
Via de regra, a cotação é realizada a partir de uma necessidade de compra, que é traduzida na figura da Requisição de Compra.
Informe o código da requisição de compra para qual foi realizada a cotação. Tecle F8 para localizar as requisições que estão aguardando cotação.
Esta informação é obrigatória, exceto se o sistema foi configurado para "não exibir requisição para cotação". (Detalhes no tópico Configuração das Requisições).
 
ATENÇÃO: Toda requisição tem vinculada a si um Requisitante e um Centro de Custo. Conforme a configuração realizada no cadastro do usuário, o mesmo pode não estar autorizado a cotar o produtos cuja requisição tenha sido originada em determinado Centro de Custo e por determinado Requisitante. Neste caso, será exibida mensagem informando qual a permissão que está negada. Para continuar, outro comprador (devidamente autorizado) deverá realizar a inclusão ou o cadastro do usuário/comprador atual deverá ser ajustado, liberando o Requisitante e/ou Centro de Custo. Mais detalhes sobre este conceito, veja o tópico Cotações e Alçadas.
 
12

Quantidade

12. Quantidade
Ao informar a requisição, este campo é automaticamente preenchido com o saldo da quantidade requisitada. Se for necessário, em função de uma negociação diferenciada com o fornecedor, altere o conteúdo do campo.
 
13

Preço unitário

13. Preço unitário
Deve ser informado o preço unitário de venda praticado pelo fornecedor, na moeda selecionada. Se necessário, tecle F4 para digitar diretamente o Valor total da compra.
 
14

Moeda

14. Moeda
Campo para informar a moeda, na qual foi realizada a cotação de preços do produto.
OBS: Este campo, somente é habilitado, se o fornecedor for do Exterior (UF=EX). Caso o fornecedor seja nacional, mas os preços necessitarem ser informados em outra moeda na cotação, no cadastro do fornecedor, precisa estar configurado se ele aceita atualização da variação cambial, ou não.
Configuração Fornecedor Nacional para aceitar informar moeda: Na alteração de cadastro de fornecedores (menu 1.5-A), acessar o botão: [Faturamento/OC] e selecionar a opção "1-Sim e calcula variação" ou "3-Sim e não  calcula variação" no campo: "COM/FIN outras moedas".
Detalhe importante: o campo de moeda e a configuração no cadastro do fornecedor, somente irão habilitar se no SIGER® estiver configurado para controlar Compras e Financeiro em outra moeda (módulo adicional).
 
15

Tributação de ICMS

15. Tributação de ICMS
Selecione o tratamento tributário vigente para a operação, na esfera do ICMS. O SIGER® identifica automaticamente a tributação padrão do produto para inicializar este campo.
 
16

Tributação de IPI

16. Tributação de IPI
Selecione o tratamento tributário vigente para a operação, na esfera do IPI. O SIGER® identifica automaticamente a tributação padrão do produto para inicializar este campo.
 
17

Destinação compra

17. Destinação compra
Neste campo deve ser indicado qual o destino que será dado ao item cotado. O SIGER® sugere automaticamente o padrão definido na configuração do cadastro da empresa. As opções são as seguintes:
1-Consumo: Esta opção presume que os impostos não serão creditados por ocasião da compra.
2-Industrialização: Esta opção presume que os impostos poderão ser creditados por ocasião da compra, pois o item será utilizado no processo de fabricação.
3-Revenda: Esta opção presume que os impostos poderão ser creditados por ocasião da compra, pois o item será revendido pela empresa.
 
18

Credita IPI

18. Credita IPI
Caso seja marcada esta caixa de seleção, o valor do IPI incidente na operação será apropriado como crédito, reduzindo o custo total da compra (não será somado ao valor da mercadoria, para efeito de custo). Esta caixa fica automaticamente desabilitada caso o destino da compra seja 1-Consumo.
 
19

Custo unitário

19. Custo unitário
Este dado é calculado automaticamente pelo SIGER®. Forma de cálculo:
  • Tomar o preço unitário como "valor base"
  • Multiplicar pela quantidade da cotação
  • SE credita ICMS=SIM, subtrair o valor do ICMS do valor base
  • SE credita IPI=NÃO, somar o valor do IPI ao valor base
  • Somar o valor do ICMS substituto ao valor base
  • Somar o valor do PIS substituto ao valor base
  • Somar o valor do COFINS substituto ao valor base
  • Somar o valor do Frete ao valor base (se o frete for em percentual, multiplicar o preço unitário pela quantidade e aplicar o percentual de frete. Usar este como valor de frete). SE o INCOTERM for CIF, CFR ou CIP, não somar o frete ao valor base.
  • Somar o valor do seguro ao valor base. SE o INCOTERM for CIF ou CIP, não somar o seguro ao valor base.
  • Somar o valor do PIS Importação ao valor base
  • Somar o valor do COFINS Importação ao valor base
  • Somar o valor do II ao valor base
  • Somar o valor do Antidumping ao valor base
  • Somar os valores das despesas ao valor base
  • SE credita PIS/COFINS=SIM, subtrair o valor do PIS e do COFINS do valor base
  • Dividir o resultado final pela quantidade: este é o custo unitário.
 
20

Origem

20. Origem
Automaticamente será definido a origem da cotação, podendo ser:
0-Indefinido (para as cotações anteriores a existência deste campo).
1-Requisição.
2-Manual.
3-Replicação de Sigla.
4-Importação de Planilha.
5-Importação de Lista de Preço.
21

Situação

21. Situação
Situação da cotação.
 
22

Unidade

22. Unidade
Unidade de controle de estoque.
 
23

Estado

23. Estado
UF do fornecedor cotado.
 
24

Vencedora

24. Vencedora
Indica que está cotação é a vencedora e a compra será efetuada.
 
25

Vencimentos

25. Vencimentos
Informe os prazos de pagamento negociados com o fornecedor. Tecle F8 se desejar acessar a tabela de vencimentos, para carregar automaticamente os prazos.
 
26

Percentual do frete

26. Percentual do frete
Se foi selecionada opção de Frete=2-A Pagar(%), deve ser informado qual será o percentual do frete.
 
27

Dt.Referência

27. Dt.Referência
Esta data será utilizada como "base de referência", para fins de projeção dos valores a pagar (fluxo de caixa). Geralmente corresponde à data de entrega prevista. Se for informado prazo de entrega, este campo será preenchido automaticamente.
 
28

Frete cotado

28. Frete cotado
Valor do frete para esta cotação.
 
29

Valor do frete

29. Valor do frete
Se foi selecionada opção de Frete=3-A Pagar(Valor), deve ser informado qual será o percentual do frete.
Quando se tratar de aquisição do exterior (importação), aqui deve ser preenchido o valor do Frete Internacional.
 
30

Despesa acessória

30. Despesa acessória
Valor das despesas acessórias.
 
31

Qtd.requis

31. Qtd.requis
Este campo é apenas informativo e demonstra a quantidade original da requisição, pois a quantidade cotada pode ter sido alterada pelo comprador (campo anterior).
 
32

% Desconto

32. % Desconto
% de desconto concedido dessa por este fornecedor.
 
33

Valor total

33. Valor total
Este campo é calculado automaticamente pelo SIGER®, sendo resultado da multiplicação da Quantidade pelo Valor unitário.
 
34

%Dif.parcial

34. %Dif.parcial
Informe o percentual de diferimento parcial do ICMS incidente na operação. O SIGER® identifica automaticamente a tributação padrão do produto/UF do fornecedor, conforme a NCM do produto, para inicializar este campo.
 
35

% Transf. ICMS

35. % Transf. ICMS
Caso seja marcada esta caixa de seleção, o valor do PIS e da COFINS incidentes na operação serão apropriados como crédito, reduzindo o custo total da compra (serão deduzidos do valor da mercadoria, para efeito de custo). Esta caixa fica automaticamente desabilitada caso o destino da compra seja 1-Consumo ou caso a empresa não seja optante pelo método de apuração do Lucro Real.
 
36

Trib.PIS/COFINS

36. Trib.PIS/COFINS
Tributação de PIS/COFINS para esta compra, conforme cadastro do produto.
 
37

%ICMS

37. %ICMS
Informe a alíquota de ICMS incidente na operação. O SIGER® identifica automaticamente a tributação padrão do produto/UF do fornecedor para inicializar este campo.
 
38

%IPI

38. %IPI
Informe a alíquota de IPI incidente na operação. O SIGER® identifica automaticamente a tributação padrão do produto para inicializar este campo.
 
39

Referência fornecedor

39. Referência fornecedor
Texto adicional para referência do fornecedor.
 
40

Credita ICMS

40. Credita ICMS
Caso seja marcada esta caixa de seleção, o valor do ICMS incidente na operação será apropriado como crédito, reduzindo o custo total da compra (será deduzido do valor da mercadoria, para efeito de custo). Esta caixa fica automaticamente desabilitada caso o destino da compra seja 1-Consumo.
 
41

Ordem de compra

41. Ordem de compra
Este dado é preenchido automaticamente pelo SIGER® a partir do momento em que a cotação tenha sido aprovada e tenha sido gerada a Ordem de Compra.
 
42

Observações

42. Observações
Este botão aciona uma janela onde pode ser digitado texto livremente. Estas observações serão levadas, posteriormente, para as observações do item da ordem de compra.
 
43

Anexos

43. Anexos
Aceita anexos para a cotação.
 
44

Compras

44. Compras
Este botão aciona uma janela onde são exibidas as compras do produto cotado, realizadas do fornecedor informado na cotação.
 
45

Totais

45. Totais
Este botão aciona uma janela onde é exibido um quadro resumo do cálculo da cotação, conforme imagem abaixo.
Se a cotação for em moeda diferente de "Real", antes que a mesma seja exibida o SIGER® irá solicitar ao usuário que informe a moeda na qual deseja ver o total da requisição.
 
46

Desp.Importação

46. Desp.Importação
Aceitar os dados adicionais para importação.
 
47

Hist.lib.bloq.

47. Hist.lib.bloq.
Este botão aciona uma janela onde são exibidas todas as autorizações de desbloqueio que foram concedidas para a cotação.