ERP SIGER® - Sistemas de Gestão ERP BI RH Mobile - www.rech.com.br - Rech Informática Ltda, 2022
Ícones de www.flaticon.com
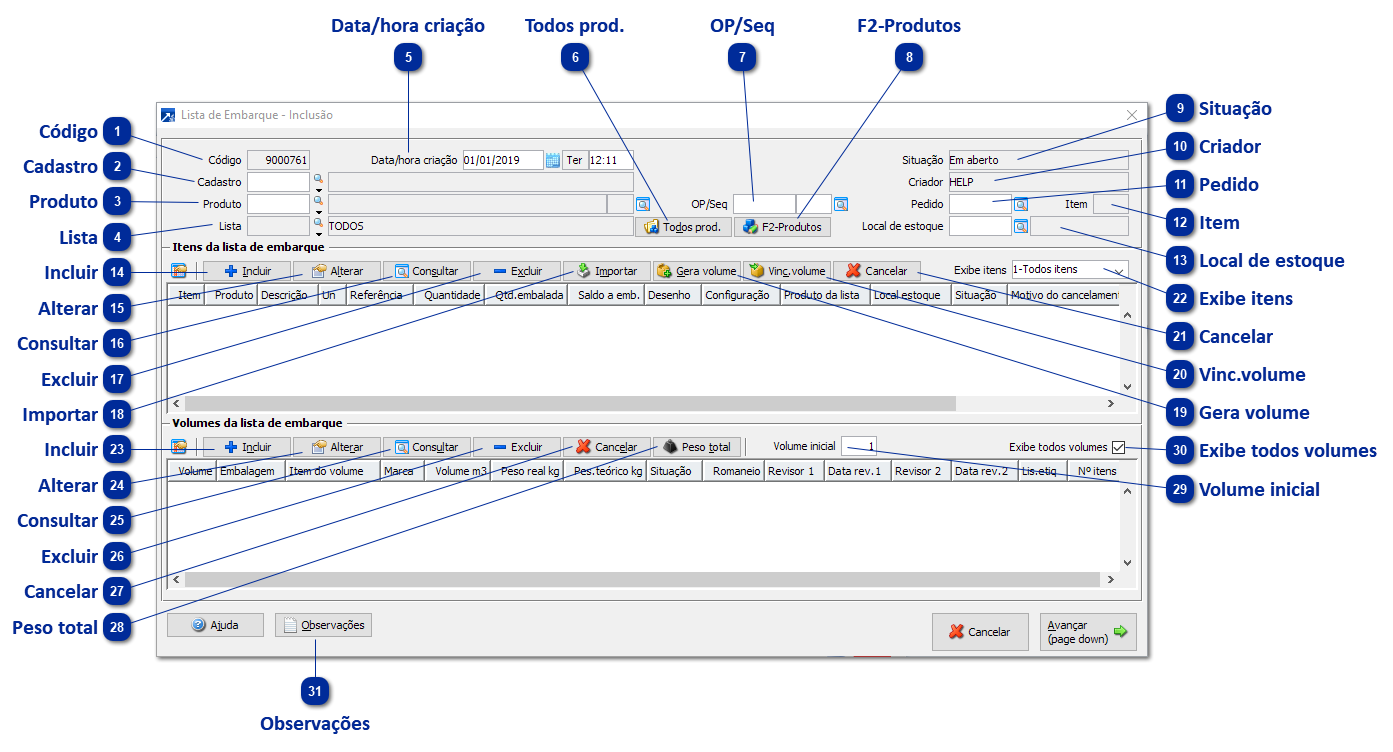
Lista de Embarque
Para incluir listas de embarque, acesse o menu 7.8 do módulo de Gestão Industrial e selecione a opção "I-Inclui Lista de Embarque". Será exibida janela conforme figura abaixo.
Cada lista de embarque pode ter vários itens informados assim como vários volumes para o acondicionamento destes itens.
Código
Cada lista de embarque é identificada por um código único. Tecle F4 ou F3 para que o próximo código disponível seja sugerido.
Cadastro
Cadastro da lista de embarque, podendo este ser cliente ou fornecedor.
Produto
Código do produto que será entregue pela lista de embarque. Ao vincular uma ordem de produção ou um pedido à lista, o produto da OP ou do item do pedido será automaticamente sugerido como produto da lista de embarque.
Lista
Lista de produtos da lista de embarque. É possível vincular vários produtos a uma lista através do botão "F2-Produtos". Ao incluir itens na lista de embarque, estes ficarão vinculados ao produto selecionado no campo "Listas". Obs: Disponível conforme parâmetro "Aceita vários produtos na lista".
Data/hora criação
Data e hora da criação da lista de embarque. O sistema irá sugerir a data e hora atual do sistema operacional.
Todos prod.
Inicializa o produto da lista e exibe todos os itens.
OP/Seq
Ordem de produção e sequência da ordem de produção vinculada a lista de embarque, para acompanhamento do embarque da OP. Obs.: essa vinculação é opcional.
F2-Produtos
Gerencia os produtos da lista de embarque.
Situação
Exibe a situação atual da lista de embarque.
Em aberto: Situação inicial da lista de embarque. Nesta situação, a lista possui volumes não vinculados a romaneio e itens ainda não embalados.
Parcialmente vinculado: Quando todos os volumes da lista estão vinculados a um romaneio de embarque e algum item da lista de embarque ainda possui saldo de quantidade a embalar.
Totalmente vinculado: Quando todos os volumes da lista estão vinculados a um romaneio de embarque e todos os itens da lista de embarque estão completamente embalados.
Cancelado: A lista de embarque está cancelada, possuindo data e hora de cancelamento. Obs.: Uma lista de embarque pode ser cancelada pelo menu 7.8 opção "X-Cancela Lista de Embarque".
Criador
Exibe o nome do usuário que criou a lista de embarque no sistema.
Pedido
Pedido do faturamento vinculado à lista de embarque, para acompanhamento do embarque do pedido. Obs.: essa vinculação é opcional.
Item
Item do pedido do faturamento vinculado à lista de embarque.
Local de estoque
Código do local de estoque a ser sugerido para os itens da lista de embarque. Obs: Aceita o campo somente se integra a lista de embarque com Estoque (parâmetro no GIN 1.2-A, botão Integrações).
Incluir
Incluir um novo item na lista de embarque.
Alterar
Alterar o item selecionado na lista de embarque.
Consultar
Consultar o item selecionado da lista. Também é possível consultar com duplo clique no registro.
Excluir
Excluir o item selecionado da lista de embarque.
Importar
Permite ao usuário fazer a importação de itens a partir de outro cadastro do sistema.
1-Ordem de produção: Aceita a seleção padrão de ordens de produção para posterior seleção dos insumos das OPs.
2-Formulação/estrutura: Aceita o código da formulação/estrutura para importação dos insumos. Permite selecionar se deseja processar os insumos das sub-fórmulas/sub-estruturas.
3-Pedido do Faturamento: Aceita o código de um pedido do FAT para posterior seleção dos itens do pedido.
4-Lista de embarque: Aceitar código da lista de embarque para posterior seleção dos itens da lista de embarque.
Gera volume
Permite embalar o item selecionado em novos volumes, informando a quantidade a embalar do item em cada novo volume, limitada ao saldo não embalado.
Vinc.volume
Permite vincular o item selecionado aos volumes existentes na lista de embarque, informando a quantidade a embalar do item em cada volume, limitada ao saldo não embalado.
Cancelar
Cancela item da lista de embarque.
Exibe itens
Através deste campo é possível selecionar quais itens devem ser exibidos na lista de itens.
1-Todos os itens: Exibe todos os itens da lista de embarque (tipo de visualização padrão)
2-A embalar: Exibe somente os itens que possuem algum saldo de quantidade a embalar
3-Embalados: Exibe somente os itens que já estão totalmente embalados
Incluir
Incluir um novo volume na lista de embarque.
Alterar
Alterar o volume selecionado na lista de embarque.
Consultar
Consultar o volume selecionado. Também é possível consultar com duplo clique.
Excluir
Exclui o volume da lista de embarque. É permitido excluir somente volumes cancelados.
Cancelar
Faz o cancelamento do volume da lista de embarque, mantendo o registro do volume na lista, porém deixando-o "inativo".
Peso total
Exibe o peso e volume total dos volumes da lista de embarque acumulados por tipo de embalagem.
Volume inicial
Informe neste campo o número inicial dos volumes da lista de embarque.
Exibe todos volumes
Através deste campo é possível definir se serão exibidos todos os volumes da lista de embarque (campo marcado) ou se serão exibidos somente os volumes no qual o item selecionado está embalado (campo desmarcado). Quando definido para exibir todos os volumes, ao navegar na lista de itens, os volumes em que o item está embalado serão destacados em cor diferenciada na lista de volumes.