×
Menu

Notas de Beneficiamento

 
A manutenção de notas de beneficiamento pode ser acessada nos seguintes menus, conforme o tipo de controle:
FAT 2.9 para notas de Beneficiamento Interno
FAT 2.A para notas de Beneficiamento de Terceiros
FAT 2.B para notas de Remessa e Retorno
 
Nos menus acima estão disponíveis as opções para a manutenção das notas de beneficiamento: inclusão, alteração, exclusão e consulta.
 
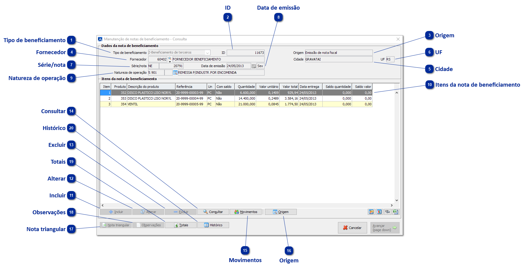
Janela de manutenção da nota de beneficiamento:
 
Notas de Beneficiamento
1

Tipo de beneficiamento

1. Tipo de beneficiamento
Tipo de controle de beneficiamento ou controle de remessa/retorno.
 
2

ID

2. ID
Identificador único da nota, utilizado em controles internos do SIGER®.
 
3

Origem

3. Origem
Origem da inclusão da nota de beneficiamento.
 
4

Fornecedor

4. Fornecedor
Fornecedor da nota de beneficiamento, para beneficiamento de terceiros ou remessa/retorno.
Cliente da nota de beneficiamento, para beneficiamento interno ou remessa/retorno.
 
5

Cidade

5. Cidade
Cidade do cliente/fornecedor da nota de beneficiamento.
 
6

UF

6. UF
Estado do cliente/fornecedor da nota de beneficiamento.
 
7

Série/nota

7. Série/nota
Série e número da nota de beneficiamento.
 
8

Data de emissão

8. Data de emissão
Data de emissão da nota de beneficiamento.
 
9

Natureza de operação

9. Natureza de operação
Natureza de operação (CFOP) da nota de beneficiamento.
 
10

Itens da nota de beneficiamento

10. Itens da nota de beneficiamento
Lista dos itens da nota de beneficiamento. Para mais detalhes sobre a manutenção dos itens da nota, consulte o tópico Item da nota de beneficiamento: + Saiba mais
 
11

Incluir

11. Incluir
Inclui item na nota.
 
12

Alterar

12. Alterar
Altera o item da nota.
 
13

Excluir

13. Excluir
Exclui o item da nota.
 
14

Consultar

14. Consultar
Consulta o item da nota.
 
15

Movimentos

15. Movimentos
Manutenção dos movimentos de retorno do item da nota. Para mais detalhes sobre a manutenção dos movimentos do item da nota, consulte o tópico Movimentos do item da nota de beneficiamento. + Saiba mais
 
16

Origem

16. Origem
Consulta o movimento de origem do item da nota.
 
17

Nota triangular

17. Nota triangular
Dados da origem da nota de operação triangular.
 
18

Observações

18. Observações
Observações da nota de beneficiamento.
 
19

Totais

19. Totais
Exibe os valores totais da nota de beneficiamento.
 
20

Histórico

20. Histórico
Consulta histórico de alterações dos campos da nota, item e movimentos.