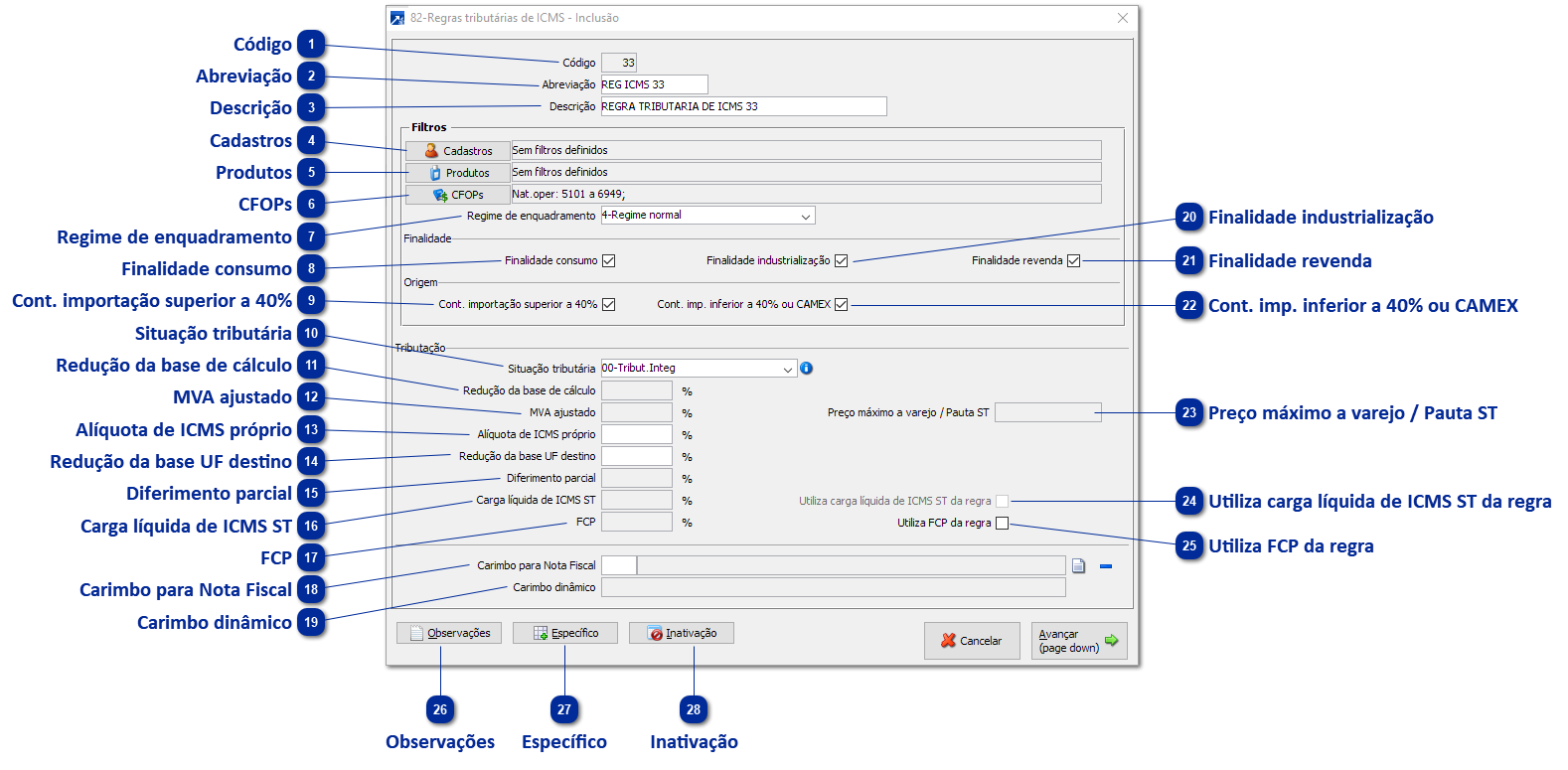
Regras Tributárias de ICMS
 
|  Código  | 
|  Abreviação  | 
|  Descrição  | 
|  Cadastros  | 
|  Produtos  | 
|  CFOPs  | 
|  Regime de enquadramento  | 
|  Finalidade consumo  | 
|  Cont. importação superior a 40%  | 
|  Situação tributária  | 
|  Redução da base de cálculo  | 
|  MVA ajustado  | 
|  Alíquota de ICMS próprio  | 
|  Redução da base UF destino  | 
|  Diferimento parcial  | 
|  Carga líquida de ICMS ST  | 
|  FCP  | 
|  Carimbo para Nota Fiscal  | 
|  Carimbo dinâmico  | 
|  Finalidade industrialização  | 
|  Finalidade revenda  | 
|  Cont. imp. inferior a 40% ou CAMEX  | 
|  Preço máximo a varejo / Pauta ST  | 
|  Utiliza carga líquida de ICMS ST da regra  | 
|  Utiliza FCP da regra  | 
|  Observações  | 
|  Específico  | 
|  Inativação  |