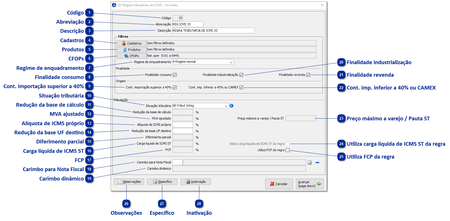
Regras Tributárias de ICMS
 Código
|
 Abreviação
|
 Descrição
|
 Cadastros
|
 Produtos
|
 CFOPs
|
 Regime de enquadramento
|
 Finalidade consumo
|
 Cont. importação superior a 40%
|
 Situação tributária
|
 Redução da base de cálculo
|
 MVA ajustado
|
 Alíquota de ICMS próprio
|
 Redução da base UF destino
|
 Diferimento parcial
|
 Carga líquida de ICMS ST
|
 FCP
|
 Carimbo para Nota Fiscal
|
 Carimbo dinâmico
|
 Finalidade industrialização
|
 Finalidade revenda
|
 Cont. imp. inferior a 40% ou CAMEX
|
 Preço máximo a varejo / Pauta ST
|
 Utiliza carga líquida de ICMS ST da regra
|
 Utiliza FCP da regra
|
 Observações
|
 Específico
|
 Inativação
|