×
Menu

Ordem de Serviço

 
Ordem de Serviço
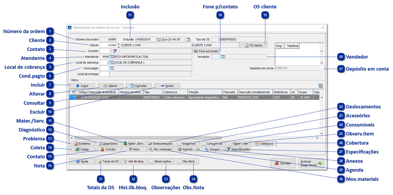
1

Número da ordem

1. Número da ordem
Cada ordem de serviço é única e identificada por um código.
Caso no parâmetro indicar que informa código da OS na inclusão: Informe um código único para identificação da OS. Caso desejar, pressione a tecla F4 para que o SIGER® encontre o próximo código disponível.
Caso no parâmetro indicar que não informa código da OS na inclusão: O SIGER® automaticamente executará a procura pelo primeiro código disponível.
 
2

Cliente

2. Cliente
Deve ser informado o código do cliente solicitante do serviço.
 
3

Contato

3. Contato
Contato no cliente responsável pela OS. Geralmente utilizado quando o cliente for uma empresa e existe uma pessoa encarregada de receber os contatos.
 
4

Atendente

4. Atendente
Código do atendente cadastrado na tabela por empresa de operadores.
 
5

Local de cobrança

5. Local de cobrança
Código da tabela de local de cobrança para indicar o destino da cobrança da ordem de serviço. Utilizado na emissão de notas fiscais.
 
6

Cond.pagto

6. Cond.pagto
Código da tabela de vencimentos para indicar a forma de pagamento da ordem de serviço. Utilizado na emissão de notas fiscais.
 
7

Incluir

7. Incluir
Permite incluir novo item na ordem de serviço.
 
8

Alterar

8. Alterar
Permite alterar o item em destaque da lista de itens da ordem de serviço.
 
9

Consultar

9. Consultar
Permite consultar o item em destaque da lista de itens da ordem de serviço.
 
10

Excluir

10. Excluir
Permite excluir o item em destaque da lista de itens da ordem de serviço.
 
11

Mater./Serv.

11. Mater./Serv.
Acessa a janela com a lista de materiais e serviços previstos na execução da OS. Através desta janela pode-se incluir, alterar ou excluir itens das OS que não foram ainda concluídas.
 
12

Diagnóstico

12. Diagnóstico
Acessa a janela de diagnósticos dos problemas do item da OS. Nesta janela permite informar códigos da tabela de causas de não conformidades e observações para cada código informado. Este botão somente é exibido/acessado se estiver configurado no parâmetro que aceita descrição do diagnóstico.
 
13

Problema

13. Problema
Acessa a janela de problemas do item da OS indicados pelo cliente. Nesta janela permite informar códigos da tabela de não conformidades do produto e observações para cada código informado. Este botão somente é exibido/acessado se estiver configurado no parâmetro que aceita descrição do problema.
 
14

Coleta

14. Coleta
Acessa a janela dos dados da coleta do item da OS.
 
15

Contato

15. Contato
Acessa a janela dos dados do contato com o cliente da OS.
 
16

Nota

16. Nota
Acessa uma janela de consulta com as NF vinculadas aos materiais e serviços da OS.
Somente existirão dados a consultar nesta janela caso a OS já esteja fechada e com as NF gerados.
 
17

Inclusão

17. Inclusão
O SIGER® carrega automaticamente a data e hora do sistema operacional.
Conforme parametrização da empresa, estes campos podem ficar desabilitados.
 
18

Fone p/contato

18. Fone p/contato
Registra telefone para contato específico da OS
19

OS cliente

19. OS cliente
Permite consultar as ordens de serviço cadastradas para o cliente.
 
20

Vendedor

20. Vendedor
Vendedor vinculado ao cadastro de cliente.
 
21

Depósito em conta

21. Depósito em conta
Indica se o cliente efetuará depósito em conta para pagamento da ordem de serviço. Utilizado na emissão de notas fiscais.
 
22

Deslocamentos

22. Deslocamentos
Acessa a janela com a lista de deslocamentos realizados na execução da OS. Através desta janela pode-se incluir, alterar ou excluir deslocamentos feitos dos itens das OS que não foram ainda concluídas.
 
23

Acessórios

23. Acessórios
Acessa a janela de digitação de observações para informar os acessórios que o item da OS possui. Este botão somente é exibido/acessado se estiver configurado no parâmetro que aceita acessórios.
 
24

Consumíveis

24. Consumíveis
Acessa a janela de digitação de observações para informar os consumíveis que o item da OS possui. Este botão somente é exibido/acessado se estiver configurado no parâmetro que aceita consumíveis.
 
25

Observ.item

25. Observ.item
Acessa a janela de digitação de observações para informar as observações adicionais que o item da OS possui. Este botão somente é exibido/acessado se estiver configurado no parâmetro que aceita observação interna.
 
26

Cobertura

26. Cobertura
Caso o item for coberto por seguro, através deste botão é acessada a janela com os dados do seguro.
Caso o item for coberto por garantia, através deste botão é acessada a janela com os dados da garantia.
 
27

Especificações

27. Especificações
Especificações para o tipo de OS que está sendo criada.
 
28

Anexos

28. Anexos
Anexos que estão vinculados à OS.
 
29

Agenda

29. Agenda
Abre agenda dos usuários vinculados à OS.
 
30

Mov.materiais

30. Mov.materiais
Acessa uma janela de consulta com os movimentos de estoque dos materiais.
 
31

Totais da OS

31. Totais da OS
Acessa a janela de consulta consolidada de todos os valores da OS computados até o momento.
Nesta janela é possível visualizar os valores inicialmente orçados, valores gastos e o que será cobrado do cliente.
 
32

Hist.lib.bloq.

32. Hist.lib.bloq.
Cada bloqueio que é liberado na OS, geralmente por um usuário supervisor, gera um registro com os dados da liberação.
Nesta janela é possível consultar em ordem cronológica todos os registros de liberação de bloqueios de todos os itens da OS.
 
33

Observações

33. Observações
Acessa a janela com as observações gerais da Ordem de Serviço.
 
34

Obs.Nota

34. Obs.Nota
Observações para a nota gerada a partir desta OS.