Ops, este tópico ainda não está pronto
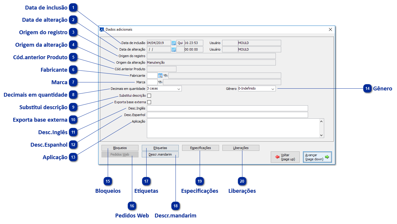
 Data de inclusão
|
 Data de alteração
|
 Origem do registro
|
 Origem da alteração
|
 Cód.anterior Produto
|
 Fabricante
|
 Marca
|
 Decimais em quantidade
|
 Substitui descrição
|
 Exporta base externa
|
 Desc.Inglês
|
 Desc.Espanhol
|
 Aplicação
|
 Gênero
|
 Bloqueios
|
 Pedidos Web
|
 Etiquetas
|
 Descr.mandarim
|
 Especificações
|
 Liberações
|